搜索
SOCIAL RESPONSIBILITY
-- 黨建引領 --
-
土壤環境重點監管單位無拆除活動證明 -
唐榮有毒有害物質排放報告 -
唐榮無地下儲罐證明 -
唐榮土壤地下水檢測報告2 -
唐榮土壤地下水監測報告1 -
唐榮不涉及生產經營用地的用途變更證明 -
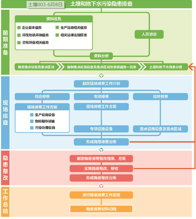
土壤污染隱患排查管理制度土壤污染隱患排查管理制度(2020年度)山東唐榮新型材料有限公司2020年07月為做好我公司在生產活動中的土壤隱患排查工作,防止有毒有害物質滲漏、流失、揚散。根據《中華人民共和國土壤污染防治法》,結合我公司實際情況,特制定本制度。組織機構及職責土壤污染隱患排查由總經理/法人牽頭,HSE部門負責推進實施,各部門各司其職,對所管轄區域開展相關工作。(1)組長:總經理/法人(魏
-
匯鑫集團對疫情防控工作表現突出的集體及個人進行表彰新冠肺炎疫情發生以來,匯鑫集團堅決貫徹上級部門的決策部署,全體干部職工團結一心、眾志成城、快速響應,履職盡責,圓滿完成了這次疫情防控攻堅任務,期間涌現出了一批勇于擔當、沖鋒在前的先進集體和個人
-
“愛心匯聚,戰疫有我!”——匯鑫集團向店子鎮慈善總會捐款10萬元!2020年2月7日上午,山東匯鑫集團副總經理郭強,到店子鎮政府向店子鎮慈善總會捐款10萬元,為助力當地政府抗擊疫情,再次獻出匯鑫人的愛心和力量,體現企業責任與擔當!
-
“病毒無情,匯鑫有愛”!——匯鑫集團向博興慈善總會捐款30萬元病毒無情,匯鑫有愛!企業發展不忘社會責任,山東匯鑫集團向博興慈善總會捐款30萬元!
掃描關注我們
Copyright ? 2023 匯鑫集團 All Righted Reserved.